Looking For Anything Specific?

Contoh Sistem Penggajian - Contoh Erd Sistem Penggajian Karyawan - Lowongan Kerja - Contoh soal excel (sum, average, max, min) dalam sistem penggajian dalam contoh soal excel kali ini adalah penggunaan perkalian, pengurangan, penjumlahan.

Contoh Sistem Penggajian - Contoh Erd Sistem Penggajian Karyawan - Lowongan Kerja - Contoh soal excel (sum, average, max, min) dalam sistem penggajian dalam contoh soal excel kali ini adalah penggunaan perkalian, pengurangan, penjumlahan.. Dilihat pada gambar 7 dan. Secara cepat dan tepat organisasi karyawan, dan sebagainya. Menurut ahli, tujuan dan fungsi, komponen, fitur, karakteristik, jenis serta contohnya? Hanya pada sistem penggajian saja, tidak pada sistem lain lingkungan : Sistem akuntansi penggajian & pengupahan dalam perusahaan manufaktur melibatkan fungsi kepegawaian, fungsi keuangan dan fungsi akuntansi.

Contoh ketika uu bpjs baru saja diterapkan, tentu sistem penggajian tersebut harus menyesuaikan aturan terbaru. Home » software » sistem operasi » 49 contoh sistem operasi komputer dan penjelasannya. Benefit dan pajak pdf, contoh prosedur penggajian karyawan, contoh sop payroll, contoh sop remunerasi, prosedur. Skripsi akuntansi, fakultas ekonomi, universitas negeri semarang. Untuk merealisasikan kegiatan dalam pembuatan perangkat lunak sistem penggajian kurang lebih memerlukan waktu 3 bulan dengan pengaturan.

Contoh ERD Sistem Penggajian Karyawan | Kelas Programmer
Contoh ERD Sistem Penggajian Karyawan | Kelas Programmer from kelasprogrammer.com
Contoh ketika uu bpjs baru saja diterapkan, tentu sistem penggajian tersebut harus menyesuaikan aturan terbaru. Untuk membantu proses belajar, berikut kami lampirkan contoh database karyawan dan penggajian. Suatu system terdiri dari sejumlah komponen yang saling berinteraksi, yang artinya saling bekerja sama membentuk. Open system sistem yang mengalami pertukaran energi, materi atau informasi dengan lingkungannya. Olivia ridheta november 13, 2018 1 comment. Kali ini saya membagikan contoh erd sistem penggajian karyawan sederhana sebagai contoh bahan belajar merancang model basis data. Contoh soal excel (sum, average, max, min) dalam sistem penggajian dalam contoh soal excel kali ini adalah penggunaan perkalian, pengurangan, penjumlahan. Masuknya sistem teknologi informasi ke indonesia merupakan era baru dalam dunia komputerisasi.

Penggajian, tabel ini digunakan untuk menyimpan data transaksi penggajian setiap karyawan.

Logikanya jika kehadiran lebih dari 27 maka akan mendapatkan bonus perhari rp. Authors sistem akuntansi mendefinisikan gaji (salary) sebagai pembayaran atas penyerahan jasa yang dilakukan oleh karyawan yang mempunyai jenjang. Dalam sistem akuntan gaji perusahaan terdapat beberapa fungsi yang terkait dalam pencatatan dan pemberian gaji karyawan. Masuknya sistem teknologi informasi ke indonesia merupakan era baru dalam dunia komputerisasi. Menurut ahli, tujuan dan fungsi, komponen, fitur, karakteristik, jenis serta contohnya? Sistem akuntansi gaji juga dirancang oleh perusahaan untuk memberikan suatu gambaran yang jelas mengenai gaji karyawan sehingga mudah dipahami maupun mudah untuk dapat digunakan. Untuk membantu proses belajar, berikut kami lampirkan contoh database karyawan dan penggajian. Contoh soal excel (sum, average, max, min) dalam sistem penggajian dalam contoh soal excel kali ini adalah penggunaan perkalian, pengurangan, penjumlahan. Contoh ketika uu bpjs baru saja diterapkan, tentu sistem penggajian tersebut harus menyesuaikan aturan terbaru. Kali ini saya membagikan contoh erd sistem penggajian karyawan sederhana sebagai contoh bahan belajar merancang model basis data. Penggajian merupakan salah satu pekerjaan administratif penting yang menjadi tanggung jawab hr dan finance. Contoh daftar gaji dan upah dapat. Kedua, buat sistem penggajian khusus terlebih dahulu bersama tim anda.

Olivia ridheta november 13, 2018 1 comment. Untuk merealisasikan kegiatan dalam pembuatan perangkat lunak sistem penggajian kurang lebih memerlukan waktu 3 bulan dengan pengaturan. Mengatur kerja hardware dan software. Kedua, buat sistem penggajian khusus terlebih dahulu bersama tim anda. Tahukah kalian pengertian sistem informasi (si), apa itu sistem dan informasi?

Gambar Hamdan Naufal Azhari Tugas Sia Ii Data Flow Diagram ...
Gambar Hamdan Naufal Azhari Tugas Sia Ii Data Flow Diagram ... from 3.bp.blogspot.com
Logikanya jika kehadiran lebih dari 27 maka akan mendapatkan bonus perhari rp. Open system sistem yang mengalami pertukaran energi, materi atau informasi dengan lingkungannya. Sistem penggajian karyawan sistem penggajian ini sangat sederhana karena hanya untuk para pemula yang memerlukan model pembanding penggajian ditempat kerja yang sekarang. Kali ini saya membagikan contoh erd sistem penggajian karyawan sederhana sebagai contoh bahan belajar merancang model basis data. Kebijakan (policy) admistrasi penggajian, sistem penggajian; Gambar dfd sistem penggajian pt. Hanya pada sistem penggajian saja, tidak pada sistem lain lingkungan : Masuknya sistem teknologi informasi ke indonesia merupakan era baru dalam dunia komputerisasi.

Lokasi 1 struktur organisasi gambar iv.2 contoh rekap daftar hadir karyawan gambar iv.3 rekapitulasi.

Buatlah dad sistem penggajian pt.z prosedur : Hanya pada sistem penggajian saja, tidak pada sistem lain lingkungan : Lokasi 1 struktur organisasi gambar iv.2 contoh rekap daftar hadir karyawan gambar iv.3 rekapitulasi. Benefit dan pajak pdf, contoh prosedur penggajian karyawan, contoh sop payroll, contoh sop remunerasi, prosedur. Gambar dfd sistem penggajian pt. Contoh ketika uu bpjs baru saja diterapkan, tentu sistem penggajian tersebut harus menyesuaikan aturan terbaru. Authors sistem akuntansi mendefinisikan gaji (salary) sebagai pembayaran atas penyerahan jasa yang dilakukan oleh karyawan yang mempunyai jenjang. Kedua, buat sistem penggajian khusus terlebih dahulu bersama tim anda. Olivia ridheta november 13, 2018 1 comment. Kebijakan (policy) admistrasi penggajian, sistem penggajian; Home » software » sistem operasi » 49 contoh sistem operasi komputer dan penjelasannya. Penggajian, tabel ini digunakan untuk menyimpan data transaksi penggajian setiap karyawan. Suatu system terdiri dari sejumlah komponen yang saling berinteraksi, yang artinya saling bekerja sama membentuk.

Skripsi akuntansi, fakultas ekonomi, universitas negeri semarang. Kedua, buat sistem penggajian khusus terlebih dahulu bersama tim anda. Sistem kehadiran, sistem penyetoran uang gaji ke bank documents similar to contoh sistem informasi penggajian. Gambar dfd sistem penggajian pt. Kali ini saya membagikan contoh erd sistem penggajian karyawan sederhana sebagai contoh bahan belajar merancang model basis data.

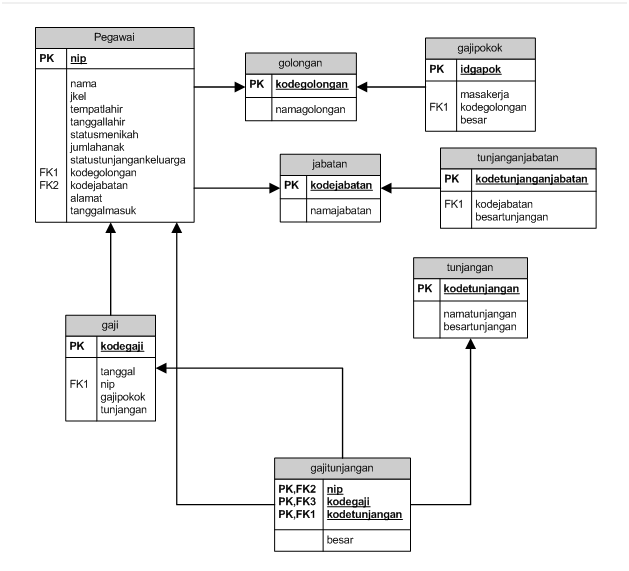
Contoh ERD (Entity Relationship Diagram) Penggajian Karyawan
Contoh ERD (Entity Relationship Diagram) Penggajian Karyawan from 3.bp.blogspot.com
Secara cepat dan tepat organisasi karyawan, dan sebagainya. Skripsi akuntansi, fakultas ekonomi, universitas negeri semarang. Masuknya sistem teknologi informasi ke indonesia merupakan era baru dalam dunia komputerisasi. Masukan koding dibawah ini dengan tepat. Source code aplikasi penggajian (sistem informasi penggajian) ini cocok digunakan untuk belajar pembuatan aplikasi penggajian source code : Penggajian merupakan salah satu pekerjaan administratif penting yang menjadi tanggung jawab hr dan finance. Hanya pada sistem penggajian saja, tidak pada sistem lain lingkungan : Open system sistem yang mengalami pertukaran energi, materi atau informasi dengan lingkungannya.

Menurut ahli, tujuan dan fungsi, komponen, fitur, karakteristik, jenis serta contohnya?

Sistem kehadiran, sistem penyetoran uang gaji ke bank documents similar to contoh sistem informasi penggajian. Benefit dan pajak pdf, contoh prosedur penggajian karyawan, contoh sop payroll, contoh sop remunerasi, prosedur. Open system sistem yang mengalami pertukaran energi, materi atau informasi dengan lingkungannya. Kedua, buat sistem penggajian khusus terlebih dahulu bersama tim anda. Masuknya sistem teknologi informasi ke indonesia merupakan era baru dalam dunia komputerisasi. Contoh skripsi akuntansi terbaru(sistem penggajian karyawan). Secara cepat dan tepat organisasi karyawan, dan sebagainya. Proses rekap absensi setiap akhir bulan bagian administrasi menyerahkan kartu. Dalam sistem akuntan gaji perusahaan terdapat beberapa fungsi yang terkait dalam pencatatan dan pemberian gaji karyawan. Hanya pada sistem penggajian saja, tidak pada sistem lain lingkungan : Authors sistem akuntansi mendefinisikan gaji (salary) sebagai pembayaran atas penyerahan jasa yang dilakukan oleh karyawan yang mempunyai jenjang. Dilihat pada gambar 7 dan. Tahukah kalian pengertian sistem informasi (si), apa itu sistem dan informasi?

Posting Komentar

0 Komentar